Burp Suite をインストールしてみた
こんにちは。 Gluegent Gate開発チームです。
今回は、Webアプリケーションのセキュリティ診断を行うために開発された包括的なツールのBurp Suiteについて紹介します。
Burp SuiteはPortSwigger社によって開発されたローカルプロキシツールで、ペネトレーションテストなど広く利用されています。
システム要件
CPUコア/メモリ
- 推奨: 2コア, 16GB RAM
空きディスク容量
- 基本インストール: 1GB
- プロジェクトファイルごと: 2GB
オペレーティングシステムとアーキテクチャ
Burp Suiteは、次のオペレーティングシステムの最新バージョンに対応しています:
- Windows (Intel 64ビット)
- Linux (Intel 64ビット)
- OS X (Intel 64ビットおよびApple M1)
(2025年7月時点)
詳細な要件を確認する場合は、こちらのサイトをご確認ください。
Windows OSへのインストール手順
- 最新のBurp Suiteをこちらのサイトへアクセスし、「Go straight to downloads」を選択します。
- エディションの選択で「Burp Suite Community Edition」を選択し、「DOWNLOAD」を選択します。
ProfessionalとCommunityがありますが、Community Editionが無料で利用できるバージョンになります。
- ダウンロードが開始されます。
- ダウンロードの完了後、ダウンロードした「burpsuite_community_windows-x64_v20xx_x_x.exe」を選択し、アプリケーションを開きます。
- インストール画面が表示されるので、「NEXT >」を選択します。
- インストールするフォルダーを指定し、「NEXT >」を選択します。
- Create a Start Menu folder にチェックが入っている状態で「NEXT >」を選択します。
- インストール中の画面が表示されます。
- インストール完了画面で「Finish」を選択し、インストールが完了します。
以上でインストールは完了です。
Burp Suite 初回起動セットアップ
- スタートメニューから「Burp Suite Community Edition」を選択します。
- 利用規約画面が表示されるので、「I Accept」を選択します。
初回起動時の設定は以上です。
Burp Suite の利用
今回はBurp SuiteのProxy機能で、Web検索時の内容を確認する手順について紹介します。
- スタートメニューから「Burp Suite Community Edition」を選択します。
- プロジェクトの作成画面が表示されるので、今回は「Temporary project in memory」にチェックを入れ、「Next」を選択します。
- プロジェクトの設定ファイルの選択画面が表示されるので、「Use Burp defaults」にチェックを入れ、「Start Burp」を選択します。
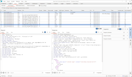
- Burp Suiteの初期画面が表示されます。
- タブの「Proxy」を選択します。
- 「Open Browser」を選択するとブラウザが起動します。
- ブラウザで任意の検索を行います。
- Burp Suiteの「HTTP Proxy」を選択すると、検索時の処理が記録され、内容を確認することができます。
その他機能の利用については公式のドキュメントなどを参照してください。
